PBDelta 5.2.6 Crack + License Key (Updated)
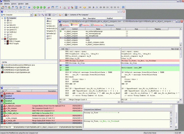
PBDelta is a useful application which was designed to highlight the differences between versions of Application Source Code. PBDelta improves on standard diff tools by parsing the source files and comparing the individual chunks of the program. The results of the compared chunks are then displayed in a logical manner making the changes between the versions easier to locate and understand.
Here are some key features of "PBDelta":
Download PBDelta Crack
| Software developer |
PBDR
|
| Grade |
4.4
1018
4.4
|
| Downloads count | 8546 |
| File size | < 1 MB |
| Systems | Windows All |
■ PBDelta is used to highlight and report on the changes made between versions of all the files used for developing Applications including; complete applications, groups of libraries, single objects, resource files and .ini files.
■ Use as a management tool to check all the changes to an application before a new release.
■ Merge Objects, undelete functions and controls and restore sections of code.
■ Print full reports or report on just the changes made, batch process a whole project version and report or export the changes.
■ Find out what and why the changes you just made broke the application!
■ Support for multiple versions of PowerBuilder; compare Ansi and Unicode pbl's, compare PB9 libraries and objects against older PB8 versions.
■ Support for Java Classes and Pocket PowerBuilder.
■ Line Compare allows small changes to be easily identified.
■ New Key Features function summaries important object changes reducing the risk of missing an important change.